Tentang upgrade firmware ponsel Nokia khususnya,sudah pernah beberapa kali saya bahas di dalam blog ini.Diantaranya tentu saja dengan menggunakan Nokia Software Updater secara online,Nokia Software Updater yang sudah di akali supaya bisa upgrade secara offline,maupun cara terakhir yang pernah saya bahas yaitu dengan menggunakan software Phoenix.Secara garis besar,teknik upgrade menggunakan Phoenix-lah yang saya anggap paling mudah effisien.Pertama,bisa memilih versi firmware yang hendak kita gunakan (dengan mendownloadnya menggunakan Navifirm) dan kedua bisa digunakan untuk ponsel yang mati sekalipun.(Mati karena software).Bandingkan dengan Nokia Software Updater yang langsung saja mengupgrade firmware ponsel kita ke versi terbaru dan ponsel harus dalam kondisi menyala.
Selain Phoenix,masih ada software lain yang bisa digunakan untuk upgrade firmware ponsel.Kali ini,saya akan mengulas mengenai software JAF dan cara menggunakannya untuk mengupgrade firmware ponsel Nokia khususnya.JAF atau singkatannya Just Another Flasher,sejatinya merupakan software pendukung usb flasher box.Jadi,biasanya JAF digunakan berbarengan dengan alat flashing tersebut.Hanya saja,tanpa menggunakan usb flasher pun,JAF masih bisa di gunakan untuk mengupgrade firmware ponsel.Tentu saja dengan kehilangan sedikit fungsinya.Toh fungsi-fungsi tersebut jarang kita gunakan dan saya rasa tidak kita perlukan saat hanya ingin mengupgrade firmware (kecuali teman-teman berniat menjadi teknisi ponsel tentunya).
Baiklah.Saya rasa tidak usahlah bertele-tele menjelaskan berbagai hal yang tidak perlu di jelaskan di sini.Langsung saja saya mulai membahas cara menggunakan JAF untuk mengupgrade firmware ponsel Nokia.
Beberapa peralatan yang perlu kita siapkan untuk memulai prosesnya adalah sebagai berikut :
1.Sebuah PC atau Notebook dengan OS Windows XP (soalnya saya hanya punya software JAF berbasis Windows XP).Saya sarankan untuk menggunakan Notebook saja.Seperti biasa,tentu saja untuk menghindari mati listrik di tengah-tengah proses upgrade.
2.Nokia PC Suite.
JAF memerlukan driver PC Suite untuk mengenali sebuah ponsel,jadi PC Suite harus tersedia.Berbeda dengan Phoenix,ya?
3.Kabel Data.
Harap gunakan kabel data yang sesuai untuk setiap tipe ponsel.
4.Software Navifirm.
Saya rasa teman-teman sudah tahu apa fungsi software satu ini.Jika kurang jelas,silakan baca di sini.Atau mungkin akan lebih baik saya bahas lagi di artikel ini.
5.Net Framework.
Software bawaan windows ini penting supaya Navifirm bisa berjalan.Gunakan .Net Framework versi 2.0 minimal atau ke atas.
6.Software JAF.
Setelah semua peralatan di atas tersedia,marilah kita mulai proses upgrade-nya.Tentu saja yang pertama harus kita lakukan adalah menginstall PC Suite,kemudian memastikan versi .Net Framework (jika sudah memiliki versi 2.0 atau lebih,silakan abaikan saja.Jika belum,harap download versi baru-nya).Setelah itu,langkah selanjutnya adalah mendapatkan firmware ponsel dengan menggunakan Navifirm.
1.Jalankan Navifirm dengan mengklik ganda file Navifirmplus.exe.
Software ini memerlukan jaringan internet untuk mendapatkan firmware ponsel,jadi pastikan Notebook atau PC yang digunakan memiliki koneksi internet.
2.Navifirm akan mengumpulkan data-data tipe-tipe ponsel dan ketersediaan firmware-nya dari internet.Ini kadang akan memakan waktu sekitar 5 menit (tergantung koneksi internet tentunya).
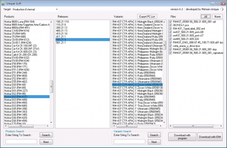
3.Setelah kolom produk muncul dengan tipe-tipe ponsel-nya,silakan klik pada salah satu tipe ponsel yang kalian gunakan.Sebagai contoh adalah E63.Biasanya untuk wilayah asia,E63 akan ditulis Nokia E63 RM-437 (ada juga Nokia E63 RM-600,jadi jangan salah pilih,lho.)Untuk memastikan bahwa firmware yang akan kita download sesuai dengan tipe rm ponsel,silakan ketik *#0000# di layar ponsel,maka akan muncul tipe rm ponsel yang kalian gunakan.Atau bisa juga dengan melihat pada bagian imei di bagian belakang mesin.
4.Biarkan sesaat.Navifirm akan mencari ketersediaan firmware ponsel.Biasanya akan muncul versi-versi firmware pada kolom release.
5.Selanjutnya klik lagi pada versi firmware yang ingin kita gunakan.Misal saja pada nokia E63,yaitu versi firmware 410.21.010.
6.Navifirm akan kembali mencari firmware yang tersedia untuk tiap negara berdasarkan kode produk.Untuk melihat kode produk ponsel kalian,silakan lihat pada bagian belakang mesin di dekat imei.Biasanya dengan tulisan CODE : dan berwujud angka-angka acak.
7.Setelah ditemukan,pada kolom variants akan muncul firmware ponsel berdasarkan negara dan kode produknya.Pilih sesuai kode produk ponsel kalian.Jika tidak ditemukan,bisa juga menggunakan kode produk lain asalkan dengan variants negara Indonesia (kalo negara lain,kalian tidak akan mendapatkan bahasa indonesia).Biasanya juga hanya tertulis SEAP atau APAC.Jadi,hati-hatilah memilih agar tidak salah.Salah pilih sebenarnya tidak bermasalah,hanya saja firmware yang kita gunakan jadi firmware asing.Saya sendiri pernah mendapatkan firmware singapura untuk Nokia N73.
8.Selanjutnya akan muncul file-file firmware pada kolom files di Navifirm.Tinggal centang kotak kecil di samping nama file,kemudian pilih download fire (Navifirmplus versi baru,yaitu 0.7,0.9 atau 1.0) atau download with program (pada Navifirm versi 0.3 atau 0.4) untuk mendownloadnya menggunakan navifirm.Boleh juga memilih copy url (pada Navifirm 0.7 atau 1.0) atau download with IDM (pada Navifirm 0.3 dan 0.4).
Sebaiknya centang satu persatu agar lebih mudah mendownloadnya.Jika langsung di centang semua,bakalan lama dan mungkin saja bisa erorr.Jangan lupa juga tempat kalian menyimpan file firmware hasil download tersebut.
Nah,jika file firmware sudah tersedia,langkah selanjutnya adalah mempersiapkan ponsel yang akan kalian upgrade.Persiapan-persiapan sederhana perlu kita lakukan agar upgrade bisa berjalan dengan lancar dan tidak menimbulkan masalah nantinya.
1.Back up dulu data-data ponsel dengan menggunakan PC Suite.
2.Baterai ponsel wajib berisi minimal 50% atau lebih.Jika kurang,charge dulu.Kalau bisa,usahakan baterai ponsel dalam keadaan full.
Langkah selanjutnya adalah menginstall JAF.Kalian pasti sudah mendapatkan file-nya,bukan?Jika belum,silakan download dari link di bawah artikel ini.Kalian akan mendapatkan sebuah file zip.Silakan ekstrak file zip tersebut dan kalian akan memperoleh dua file,yaitu JAFSetup_1.98.62.exe dan OGM_JAF_PKEY_Emulator_v 5.exe.Silakan install file JAFsetup_1.98.62.exe tadi.Jika kalian mendapatkan pertanyaan untuk mengganti driver PC Suite dengan driver bawaan Jaf, lebih baik pilih NO.Instalasi JAF selesai.Selanjutnya,kita akan memulai proses upgrade.
1.Letakkan semua file firmware di C:\Program files\Nokia\Phoenix\Products\RM-xxx.
Jika folder-folder tersebut tidak tersedia (folder tersebut akan tersedia jika kalian sudah pernah menginstall phoenix) buatlah sendiri folder-folder tersebut dan xxx adalah RM dari ponsel, buat sesuai RM ponsel.Sebagai contoh untuk Nokia E63 adalah rm-437.
2.Matikan semua aplikasi berbau Nokia.(Ini penting agar tidak mengalami crash dengan JAF).Yang kita perlukan dari PC Suite hanyalah drivernya saja,kok.
3.Hubungkan ponsel ke Notebook atau PC dengan menggunakan kabel data yang sesuai.Pilih mode PC Suite.
4.Jalankan OGM_JAF_PKEY_Emulator_v5.exe tadi dengan mengklik ganda pada file-nya.Pada step 1, pilih Random PKEY Raskal SN.Pada step 2, pilih JAF main dan pada step 3 Klik tab GO (launched selected EXE).
5.Akan muncul pesan error (Box Driver Not Installed), klik saja OK.
6.JAF akan terbuka dan pilihlah tab BB5.
7.Hilangkan centang pada CRT 308 dan centang pada Manual Flash, Dead USB dan Use INI.Centang pada Normal Mode sebaiknya dibiarkan agar ponsel otomatis hidup setelah flashing berakhir. Jika tidak dicentang maka setelah proses flashing selesai, cabut kabel data, lepas dan pasang kembali baterai lalu hidupkan ponsel.
8.Akan muncul sebuah windows berupa tipe-tipe ponsel yang akan di upgrade.Pilih model ponsel dan akan terlihat pada MCU, PPM, CNT dan APE Variant berubah jadi hijau.
9.Matikan ponsel dan klik tombol Flash
10.Akan muncul di JAF perintah untuk menekan tombol power ponsel.Tekan tombol power tanpa ditahan (karena bukan untuk menghidupkan ponsel).Pada ponsel S60v3 atau seri lain yang biasanya lampu D-Pad-nya menyala lebih dulu saat dihidupkan, maka jadikan lampu D-Pad sebagai patokan. Jadi tekan sampai lampu D-Pad menyala walau hanya sekelebat, ponsel pasti akan terdeteksi. Jika belum klik lagi tombol Flash.
11.Setelah ponsel terdeteksi proses flashingpun dimulai dan berakhir dengan penuhnya process bar serta ada notifikasi Done pada JAF.
12.Flashing selesai dan firmware ponselpun terbarukan. Ponsel akan menyala dan lakukan pengaturan.Cara ini bisa juga digunakan untuk menginstal ulang firmware.
Ternyata tidak sulit,bukan?Dengan sedikit keberanian,plus koneksi internet dan sebuah PC pun kita bisa meng-upgrade ponsel kita sendiri.Semuanya tanpa biaya sama sekali kecuali kalian melakukannya di warnet.Hanya saja tetap saja cara ini memiliki sedikit resiko,yaitu gagalnya proses flashing.Dan saya patut bersyukur karena setelah mencoba beberapa kali,semuanya berhasil dengan sukses.Kecuali ponsel mati karena kerusakan ganda (software dan hardware).
Selain itu,dengan sedikit perubahan pengaturan,JAF juga bisa digunakan untuk men-downgrade firmware ponsel.Tetapi,tentu saja untuk downgrade,resikonya lebih besar daripada upgrade.Biasanya ponsel gagal downgrade akan mati total sama sekali atau malah muncul pesan eror Contact Service.Mau melanjutkan?Silakan ikuti tutorialnya di bawah ini :
1.Lakukan semua langkah di atas sampai pada langkah ke-6.Silakan lanjutkan dengan langkah berikutnya di bawah ini.
2.Pada section Flash setting, centang pilihan yang anda ingin lakukan dalam hal ini melakukan downgrade pada firmware, maka centang pada kotak downgrade dan hilangkan centang pada kotak normal mode.Centang juga dead usb dan manual flash.Pada section Operation, klik tab INF dan CHK.Pada section Phone Mode, klik tab ? (question mark).
3.Setelah firmware dan mode telepon kalian dikenali, klik tab FLASH pada section Operation untuk melakukan proses flashing.
4.Tunggu proses flashing yang berjalan otomatis sampai selesai (done), maka kalian telah berhasil melakukan flashing pada handphone kalian.
Selamat mencoba dan semoga berhasil.
Sumber : VPA Tology dan KASKUS
NB : Semua tips di atas sudah di test oleh Admin dan berhasil dengan baik.Admin tidak bertanggungjawab jika terjadi kegagalan karena kesalahan dalam menggunakan tutorial di atas.Segala resiko menjadi tanggungjawab masing-masing.Jika link download bermasalah,silakan request ke Admin.Secepatnya link akan diperbaiki.








13 comments:
mantep infox ,oh iya downgrade itu apaya?blum ngerti
Downgrade itu maksudnya menurunkan versi firmware ponsel.Misal ponsel agan Nokia E63 pake fw versi 410,di downgrade ke versi fw 200.
1.apa bener downgrade resikonya lebih tinggi dibandingkan upgrade?
2.kenapa bisa begitu?
3.selain dengan jaf downgrade bisa dengan phoenix tidak?
Maaf bro pertanyaanya panjang
1.apa bener downgrade resikonya
lebih tinggi dibandingkan upgrade?
2.kenapa bisa begitu?
3.selain dengan jaf downgrade bisa
dengan phoenix tidak?
Maaf bro pertanyaanya panjang
@Anonim : 1&2.Downgrade jelas lebih beresiko karena menurunkan versi firmware.Jika ponsel yang sudah di isi dengan firmware baru dan kemudian diturunkan ke versi firmware lama,kebanyakan lebih mudah eror lagi.Andaikan saja motor yang hendak di isi oli saja,deh.Kalo agan mengisi dengan oli baru,jelas mesin akan lebih lancar.Coba kalo agan isi dengan oli bekas,bagaimana rasanya??
3.Sepanjang hasil test,saya tidak pernah berhasil menggunakan Phoenix ketika downgrade.Phoenix selalu memunculkan notifikasi downgrade is not possible.Entah ada pengaturan untuk itu atau tidak.Yang pasti,sampai saat ini saya masih belum menemukan caranya.
Knpa anda menganalogikan fw lama dgn oli bekas??
jelas tdk sama kan??Knpa anda menganalogikan fw lama dgn oli bekas??
jelas tdk sama kan??
@Anonim : itu hanya sekedar perbandingan,mas..memang ngga sama,dan jelas ngga sama.Tpi kll cma dijadikan sebagai perbandingan,ngga apa2,kan?
thx buat sharenya...
saya saudah mencoba dan sukses...
jadi sekarang klu E63 saya error bisa flash sendiri...
sedikit berbagi pengalaman..
untuk down grade sebenarnya pake cara flash biasa saja tapi kita pilih FW yg kita inginkan sebagai contoh dari 510 ke 501...
tinggal pilih saja 501 pilihan FW nya...
untuk penempatan FW gabung jadi satu di C:/program file/commond file/ nokia...dst
maaf klu tulisannya ngak terartu..
sukses terus dech buat bloknya..dan jangan lupa update berita terus
Mas eko..thanks atas masukannya..n selamat buat hapenya..he..he..
salam mas.gini..hp aku nokia n70 aku flash pake jaf.dan download fw nya pake navirm..semua hasil & setingan fw nya udah diletkan sesuai prosedur diatas.tapi waktu dilihat flash setingnya kok lampu green nya hanya menyala pada bagian MCU & PPm aj.bagian CNT & APE Variant : NONE,jadi hasilnya pd JAF : DOWN GRADEING. padahal FW yang di download versi terbaru.gimana ya mas ....Tolong pencerahannya....
Wah...terus terang,ane jarang pake JAF,mas..jadi ane kurang tahu..kalo pake Phoenix,ane bisa...
kuramg paham bosss..........
mohon info, apakah JAF belum bisa digunakan untuk upgrade nokia E72(RM-530)? saat saya coba upgrade E72, pada step nomer 8 saya tidak bisa menemukan pilihan ponsel E72 (RM-530). Terima kasih dan mohon saran untuk upgrade nokia E72
Post a Comment
Janganlah pelit memberikan komentar yang membangun agar Admin semakin bersemangat memposting artikel-artikel baru di blog kesayangan kita ini...